April 15 - 16, 2026

Palma Convention Centre

EARLY BIRD

EXTENSION - December 31st

add_card

Payment Methods

Gestiona tus pagos con seguridad, eficiencia y flexibilidad

Payment Methods, tu aliado en transacciones globales

¿Qué es Juniper Payment Methods?

Payment Methods es el add-on de Juniper Accounting que te proporciona herramientas avanzadas para gestionar los pagos de forma flexible, segura y automatizada.

Diseñado para integrarse perfectamente con el módulo Accounting, ofrece una solución integral que simplifica la gestión financiera de tu negocio:

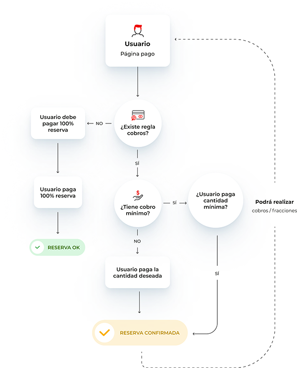
Un flujo simple y eficiente para optimizar tus pagos

Crea y configura reglas de cobro personalizadas


Crea y configura reglas de cobro personalizadas

Define las reglas de cobro según las necesidades de tu negocio, como importes mínimos (en porcentaje o cantidad fija), número de fracciones permitidas y métodos de pago específicos.

Elige la forma de pago más adecuada


Elige la forma de pago más adecuada

Selecciona entre opciones como TPV, tarjeta virtual (VCC), prepago o crédito. También puedes dividir el pago completo en cuotas.

Aplica las reglas de cobro automáticamente


Aplica las reglas de cobro automáticamente

El sistema aplica las configuraciones definidas para cada reserva, asegurando claridad y precisión en cada transacción.

Realiza pagos fraccionados y controla vencimientos


Realiza pagos fraccionados y controla vencimientos

Permite a los clientes fraccionar los pagos según las reglas configuradas, con mensajes claros y notificaciones de vencimiento.

Registra y gestiona todos los cobros desde un único sistema


Registra y gestiona todos los cobros desde un único sistema

Administra los pagos realizados, las fracciones pendientes y las reglas aplicadas directamente en la Juniper Booking Engine.

Juniper Payment Methods

Descubre nuestras soluciones propias y configura otros métodos según las necesidades de tu negocio

Optimiza la gestión de tus ingresos con reglas personalizadas

La solución Reglas de Cobros permite establecer importes mínimos para cada reserva, asegurando una gestión eficiente y adaptada a las necesidades específicas de tu negocio:

Flexibilidad total

Configura importes mínimos para diferentes tipos de reservas, segmentos o proveedores.

Eficiencia operativa

Asegúrate de cubrir costes básicos en cada transacción, mejorando la rentabilidad global.

Automatización completa

Aplica reglas automáticamente al generar cobros, ahorrando tiempo y eliminando errores manuales.

Personalización avanzada

Adapta las reglas a tu modelo de negocio con total libertad, optimizando tus flujos financieros.

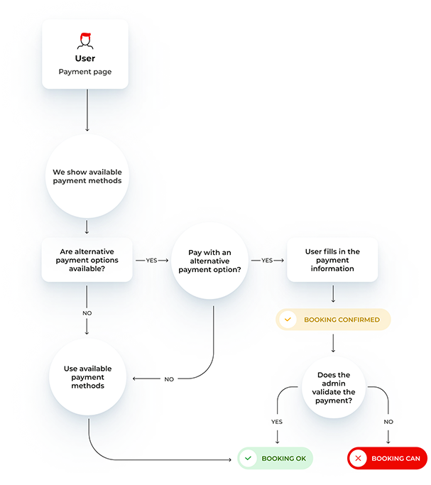
Opciones de pago que se adaptan a tus clientes y mercados

Con la solución Cobros Alternativos, podrás ampliar las formas de pago ofrecidas a tus clientes, brindando opciones flexibles que se ajusten a las preferencias locales e internacionales.

Diversidad de opciones

Integra métodos de cobro como TPV, prepago o pagos a crédito directamente en tu Booking Engine.

Personalización

Configura reglas específicas para aplicar estos métodos según el tipo de cliente, la ubicación o el volumen de la reserva.

Aumento de conversiones

Ofrece más formas de pago y aumenta la probabilidad de que los clientes finalicen la reserva.

Optimización operativa

Administra todos los métodos de cobro desde un único sistema centralizado, facilitando el control y la conciliación.

Descubre cómo Juniper Payment Methods puede transformar la gestión de pagos de tu negocio

Simplifica y mejora tu gestión de pagos con Juniper Booking Engine

Prueba la demo
para Navieras

[formulario_pardot_demo_cruises_home_ES]

Prueba la demo
para Aerolíneas

[formulario_pardot_demo_airlines_home_ES]

Prueba la demo
para Bed Banks

[formulario_pardot_demo_bed_banks_home_ES]

Prueba la demo
para OTAs

[formulario_pardot_demo_ota_home_ES]

Prueba la demo
para DMCs

[formulario_pardot_demo_dmc_home_ES]

Prueba demo gratuita
para TTOO

[formulario_pardot_demo_ttoo_home_ES]

Prueba la demo

[formulario_pardot_demo_home_ES]